About
Kylas helps businesses grow by providing expertise, a collaborative approach, and a suite of tools. The name "Kylas" represents energy, wisdom, and calm, and Kylas believe that this energy, combined with positive partnerships and a strong product, can propel growing businesses to new heights. The solution includes a Sales App, a Motivational Ecosystem, a collaboration stack, and AI-driven insights to help businesses make better decisions and maximise their investments. ( if possible give the link for Kylas website.)
Tubelight Communications
Tubelight Communications Ltd empowers brands to enrich their customer experience, through its Omni Channel communication platform which enables brands to reach-out and engage with their customers and enhance their customer communication experiences by integrating a wide range of messaging and voice channels coupled with detailed analytics. We enable brands to effortlessly engage their clients through communication channels like SMS, A2P Messaging services like WhatsApp, RCS, Interactive voice response, Voice messages (Outbound Dialler), Contact Center Suite, Click to call, Toll Free Numbers, email, web chats, and Chatbots.
This document will help you integrate Tubelight Communication Suite with your Kylas account using a single installation, after which you can use the following services straight from the Kylas Panel
- Click to call
- SMS
- Whatsapp for Business
You may choose to use other services through our admin panel. For details of the services, we offer please visit www.tubelightcommunications.com
Step A: Onboarding with Tubelight Communications.
To activate Tubelight Services on Kylas, the first step will be to activate your Tubelight communications account. To initiate the account creation process, either send an email request to Tubelight Communication at hello@tubelightcommunications.com or reach out to the Tubelight sales team via the provided IVR number, 75894 75894.
Step B: Installation of Tubelight services on Kylas.
After your Tubelight account has been created, You can activate the services as per your needs. Once the services are activated, may proceed with the installation of the services on your Kylas Account following the below steps.
- Log on to your Kylas admin account using your Kylas credentials in one tab and also login to the Tubelight Admin panel in another tab on the same browser. This is important for a one time authentication process during the installation.


- Click on User Profile and CRM Settings which will open your CRM Settings.

- CRM Settings
Click on account settings on the left side panel of your screen which open a drop down. Select the ‘General’ tab. Update the Account Name with the Tenant Name received from Tubelight during account creation and rest of the company details and save the details.

- Once the above steps are completed, click on the Hamburger button (three horizontal Lines) located on the top left side of the screen and select ‘Kylas Marketplace’ from the drop down.

- On the Kylas Marketplace, select the tab ‘All Apps’ and search for Tubelight app. Clicking on the app will open the installation page. Click on ‘Install’ . Once you get an option to ‘Allow’ or ‘Block’ Confirm Installation by clicking on ‘Allow’ and install. You will get a pop up stating that ‘Your App has been activated successfully’. Note: If you choose ‘Block’ or do not click on ‘Allow’ the app will show an error and will not be installed.



Step C:Establish your account on Kylas Sales.
The next step is to activate the services agent wise. For this the admin may choose to send the required details in the following format to helpdesk@tubelightcommunications.com

The required details can be found in the following steps.
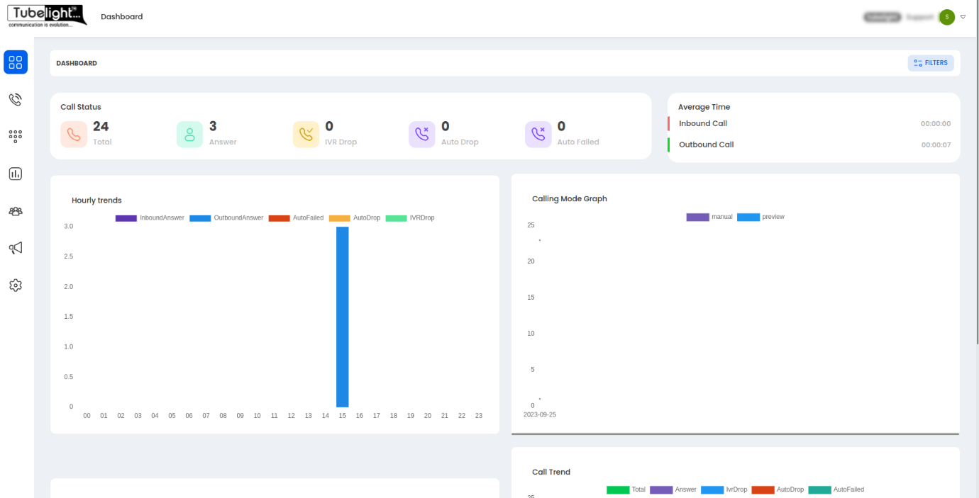
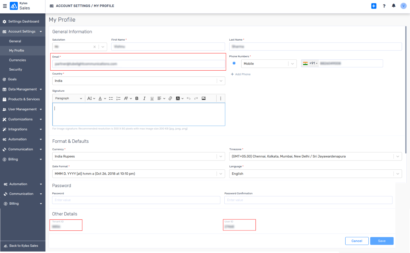
- In the Home Panel, select Kylas Sales and then click on the user profile.

- The required Information from Kylas can be connected from the areas marked below.

The details sent to Tubelight helpdesk will be uploaded by Tubelight team and the services will be activated on Kylas agent panel. The successful installation can be confirmed by the appearance of the Tubelight Phone icon when clicking the four dots icon located at the left side bottom of the side panel.
